
0. migration file과 erd diagram 비교
1. 맞게 추출됐는지 오류 없는지
2. varchar ( ) 몇글자일지, 왜 이게 varchar ? not null ? 이런 거 수정할 게 있을 지
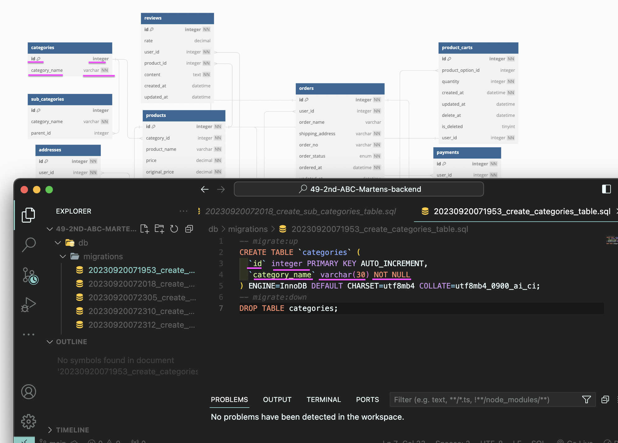
1. Categories table

api 만들면서, erd는 계속 수정될 수 있음
그러면 erd diagram과 migration file 모두 수정하고,
깃허브 push 후 팀원들도 모두 Pull 받아야 함.
이후 수정된 categories table

내가 맡은 User table 분석!
2. User table

phone number는 not null 이어야 할 거 같다.
database 에서 공백이면 -> null 인데,
위에서 공백이니까, 비어있어도 된다.
이후 수정된 users table

수정 전 여기에 있는 unique는

erd modeling에서 직접 쓴 것이다.

3. sub categories

카테고리 명은 문자이고, 길면 uxui로 좋지 않으니 짧게 30자 제한
홈페이지 참고

그러면 누가 30자 제한으로 적는거지?
프론트가 30자 이상 못 적게 하는건가?
4. color table
- varchar (10) : 문자로 표현되니 짧게

5. products table
- 판매가 (할인가)
- 원가
both decimal (소수)
--> 소수로 하는 이유:
판매가는 세일해서 %가 붙으면 소수점이 붙게 될 수도 있고,
우리나라는 안 그런데, 외국의 경우에는 cent로 해서 소수점이 붙게 될 수 있기에!
역시~ 프론트엔드 현업 2년차에게 얻어가는 팁들이 많다!
products 테이블은 중요한 정보가 많아서 거의 다 not null이다.

6. options table

7. Product_images table

detail image url,
thumbnail image url은
not null/ null 이 공백이기에, null이다. 비어있어도 된다는 뜻.
8. Product_Carts 테이블

product order와 order 테이블의 차이!
- product order: 실제 고객이 결제하는 주문 / 장바구니(cart)에서 넘어오는
- order: 주문서
우리는 기획을 할 때에, 이렇게 구분을 해두기로 했다.
9. credit table
우리가 point로 하기로 했는데, 일단 남겨두기로
point table로 하게 되면, 겹치게 되니
erd modeling 분석을 하다가, 우리팀 테크리더에게 물어보았다.
product order처럼
'option' 테이블을 'product option'으로 바꾸면 안 되는지?
product order처럼
앞에 product를 붙이면,
product + order를 합친 거인데,
option은 product table과 option table 합친 것이 아니기에 불가능
'Wecode - Project 2 (부트캠프) > Project 2 과정' 카테고리의 다른 글
| Project 2 - 4일차 (2): planning meeting [product - category, 메인페이지-상세페이지 기준] align, sync ** (0) | 2023.09.21 |
|---|---|
| Project 2- 4일차 (1) - standing meeting, Retrospective meeting ** (0) | 2023.09.21 |
| Project 2- 4일차 (3): 회원가입, 로그인 API 구조화 (0) | 2023.09.21 |
| Project 2- 3일차: 백엔드 플랜 미팅 part2. [api 회의, 우선순위] (0) | 2023.09.21 |
| Project 2- 3일차: 백엔드 플랜 미팅 part1. dbmate [데이터베이스 생성] (0) | 2023.09.20 |